Маршрутизатор Mikrotik Cloud Core Router CCR2216-1G-12XS-2XQ
Маршрутизатор Mikrotik Cloud Core Router CCR2216-1G-12XS-2XQ
Маршрутизатор Mikrotik Cloud Core Router CCR2216-1G-12XS-2XQ
Маршрутизатор Mikrotik Cloud Core Router CCR2216-1G-12XS-2XQ
Маршрутизатор Mikrotik Cloud Core Router CCR2216-1G-12XS-2XQ
Маршрутизатор Mikrotik Cloud Core Router CCR2216-1G-12XS-2XQ
Маршрутизатор Mikrotik Cloud Core Router CCR2216-1G-12XS-2XQ
Маршрутизатор Mikrotik Cloud Core Router CCR2216-1G-12XS-2XQ
MikroTik

Маршрутизатор Mikrotik Cloud Core Router CCR2216-1G-12XS-2XQ

О товаре

Описание

Оснащен 25G SFP28-портами (12 шт.) и 100G QSFP28 портами (2 шт.), поддержка резервирования по питанию, аппаратная поддержка IPsec. Уровень лицензии RouterOS L6.

277 522 ₽с лицензией
308 357 ₽без лицензии
  • В наличии: 7 шт.
  • Доставка: ~2 недели
  • Информация о доставке и оплате
  • Возможность рассрочки

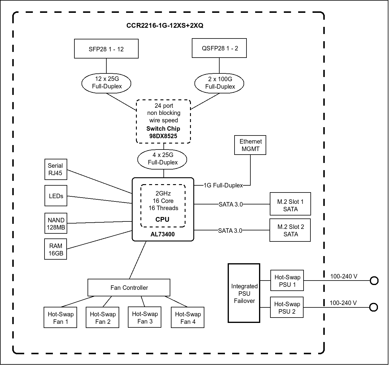
Маршрутизатор Mikrotik CCR2216-1G-12XS-2XQ предназначен для обслуживания 100-гигабитной сети. Маршрутизатор оснащен 16-ядерным ARM-процессором AL73400 с частотой 2000 МГц. Он обрабатывает большие объемы данных в короткие сроки, снижает задержки в сети, ускоряет работу офисных и других приложений. Коммутационный чип Marvell Prestera Aldrin2 позволяет подключать несколько устройств без снижения скорости подачи сигнала. Всего маршрутизатор оснащен 12 слотами SFP28 для 25-гигабитных соединений, двумя портами QSFP28 для 100-гигабитных и одним гигабитным портом. Благодаря поддержке Layer 3 через RouterOS версии 7 с лицензией шестого уровня модель совместима с разными интернет-сетями.
В маршрутизатор Mikrotik CCR2216-1G-12XS-2XQ установлены 16 Гб оперативной памяти и 128 Мб для NAND-хранилища. Такой объем памяти ускоряет загрузку данных и обеспечивает стабильную работы при высоких нагрузках. Два слота M.2 позволяют добавлять SATA-накопители и расширить память устройства. Маршрутизатор оснащен четырьмя вентиляторами. Они обеспечивают стабильную работу в диапазоне от -20 до 60°C. Датчики температуры и напряжения снижают риски перегрева и перегорания устройства. Маршрутизатор характеризуется длительным временем безотказной работы - порядка 200 000 часов.

Питание, В AC 100 - 240
Поддержка PoE нет
Тип устройства Маршрутизатор
Скорость SFP портов 2x100 Гбит/с, 12x25 Гбит/с
Количество портов SFP 14
Производительность маршрутизатора Gbps 70
Количество / скорость настраиваемых WAN / LAN 1x1000 Мбит/с
Поддерживаемый тип интерфейсов маршрутизатора Интерфейсы 25GBase-X SFP28
Документация и руководства
Брошюра
PDF, 1.89 MB
Блок-схема
Изображение, 82.32 KB

Товары из категории

Недавно просмотренные