Маршрутизатор MikroTik RB5009UPr+S+IN
О товаре
- Состояние: Новый
- Модель: RB5009UPr+S+IN
- Код: 6625
- Все характеристики
Описание
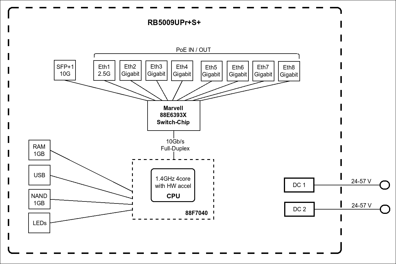
Маршрутизатор RB5009UPr+S+IN, 4xCPU 350-1400 (auto) MHz, 1GB RAM, 1GB NAND, 7x10/100/1000 Ethernet RJ45, 1x2,5 Gbit/s Ethernet RJ45, 1xSFP+, 1xUSB 3.0, RouterOS L5
Маршрутизатор Mikrotik RB5009UPR+S+IN в черном корпусе настольного форм-фактора оснащается в общей сложности 8 портами, среди которых предусмотрено 7 интерфейсов типа Gigabit Ethernet с поддержкой передачи данных со скоростью до 1000 МБит/с. Также устройство оснащается интерфейсом 2.5 Gigabit Ethernet и портом 10G SFP + для работы с оптоволоконной линией.
Маршрутизатор Mikrotik RB5009UPR+S+IN эффективен при организации локальной сети в офисе или на производстве. Поддержка технологий DMZ, NAT, SPI, функции защиты от DoS и защиты от петли на порту, фильтрации по IP и по MAC-адресу, фильтрации по TCP/UDP делает устройство безопасным в эксплуатации.
| Питание | DC 24-57 |
| Поддержка PoE | PoE (802.3af), PoE+ (802.3at) |
| Количество WAN портов | 1 |
| Количество портов LAN | 7 |
| Количество портов SFP | 1 |
| Производительность маршрутизатора Gbps | 9.3 |
| Поддерживаемый тип интерфейсов маршрутизатора | Интерфейсы 10/100/1000Base-T |


